Use Case: Updating Subtask Items

In this use case, you get the subtasks from an item and then automatically update fields in the subtasks when those fields are changed in the principal item.
Note: For information about creating subtasks, see Tutorial: Defining Subtask-Driven Actions.
The orchestration workflow loops through each subtask and processes it as follows:
  1. Gets the principal item, including its subtasks.
  2. Stores the first subtask in a working data variable.
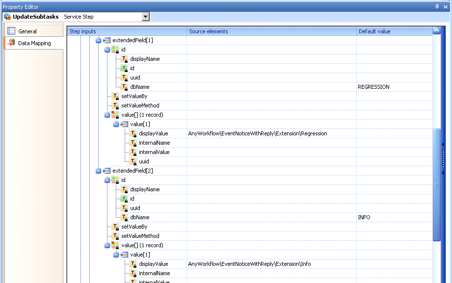
  3. Updates the Regression and Info fields in the subtask with information in the extended field list. The values in the extended field list are mapped to the associated values in the principal item.
  4. Repeats step 2 and step 3 for each remaining subtask.

To update subtask values based on principal item values:

  1. Add steps to the orchestration workflow as shown below.

    image

  2. Define the working data for the orchestration workflow by adding a variable to store the subtask items.

    image

  3. Configure the GetItem step to get the principal item.

    image

    image

  4. Configure the ForEachSubtask step to get each subtask from the principal item.

    image

  5. Configure the SetSubtask step to store the subtask ID in the working data variable.

    image

  6. Configure the Update Subtasks step to update each subtask with the extended field values from the principal item.

    image

    image

    image